Joey Hong

I am a PhD Student advised by Professor Anca Dragan and Professor Sergey Levine, where I work on offline reinforcement learning.

Prior to joining my PhD program, I was an AI Resident at Google Research, where I worked on multi-task bandits as well as program synthesis.

Before that, I was graduated from Caltech where I worked with Professor Yisong Yue.

Email  /  Google Scholar  /  Github

profile photo

Current Research

I'm currently interested developing novel reinforcement learning algorithms that scale better to difficult problems, particularly involving large language models and interaction with humans.

Natural Language Actor-Critic: Scalable Off-Policy Learning in Language Space
Joey Hong, Kang Liu, Zhan Ling, Jiecao Chen, Sergey Levine
under submission, 2025
arXiv code website
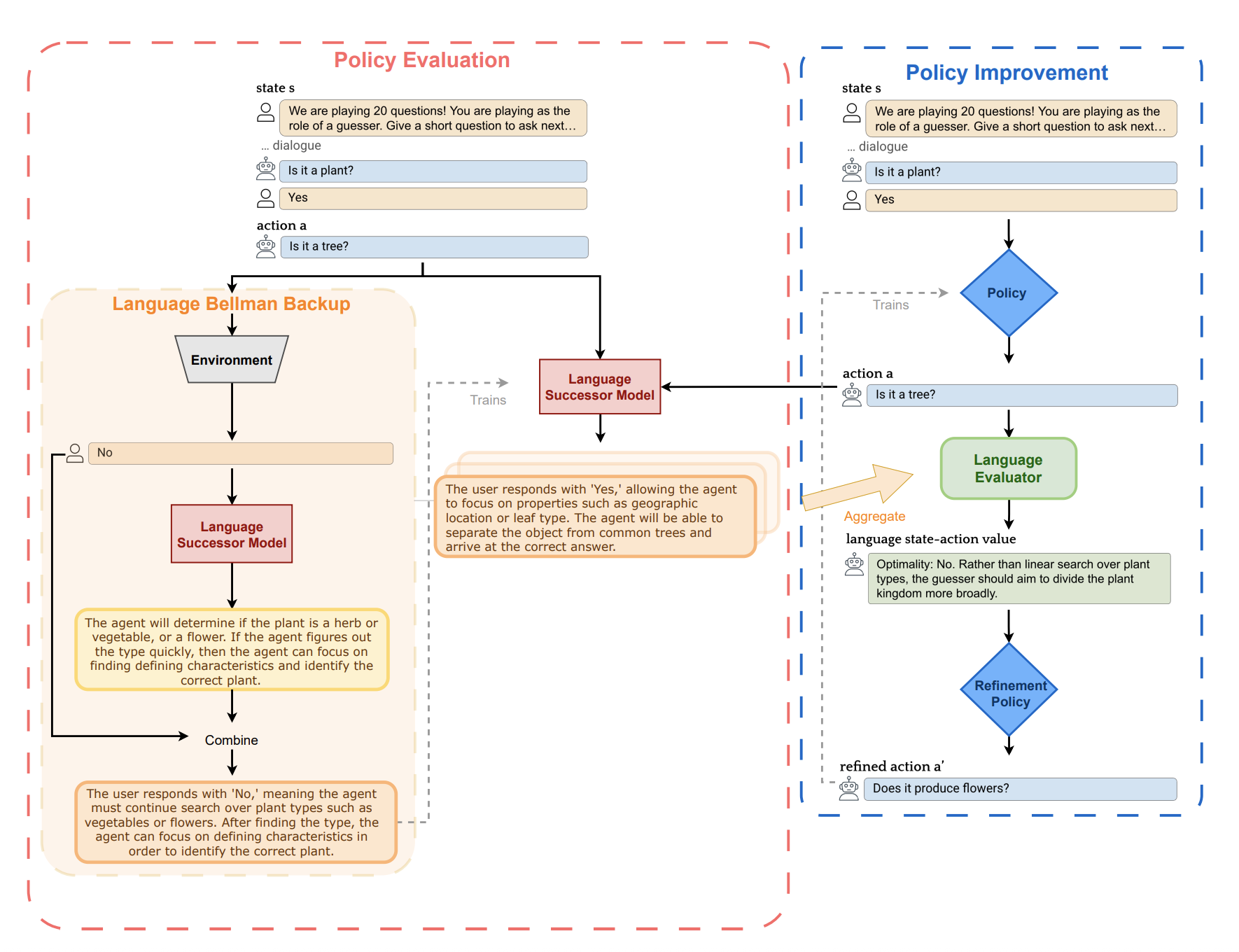
Planning without Search: Refining Frontier LLMs with Offline Goal-Conditioned RL
Joey Hong, Anca Dragan, Sergey Levine
NeurIPS, 2025
arXiv website
Q-SFT: Q-Learning for Language Models via Supervised Fine-Tuning
Joey Hong, Anca Dragan, Sergey Levine
ICLR, 2025
arXiv
Zero-Shot Goal-Directed Dialogue via RL on Imagined Conversations
Joey Hong, Sergey Levine, Anca Dragan
NeurIPS Foundation Models for Decision Making Workshop, 2024
arXiv, slides
Offline RL with Observation Histories: Analyzing and Improving Sample Complexity
Joey Hong, Anca Dragan, Sergey Levine
ICLR, 2024
arXiv
Learning to Influence Human Behavior with Offline Reinforcement Learning
Joey Hong, Sergey Levine, Anca Dragan
NeurIPS, 2023
arXiv, website
Confidence-Conditioned Value Functions for Offline Reinforcement Learning
Joey Hong, Aviral Kumar, Sergey Levine
ICLR, 2022 (oral)
arXiv
On the Sensitivity of Reward Inference to Misspecified Human Models
Joey Hong, Kush Bhatia, Anca Dragan
ICLR, 2022 (oral)
arXiv
When Should We Prefer Offline Reinforcement Learning Over Behavioral Cloning?
Aviral Kumar*, Joey Hong*, Anikait Singh, Sergey Levine
ICLR, 2021
arXiv, blog

This website uses this template.